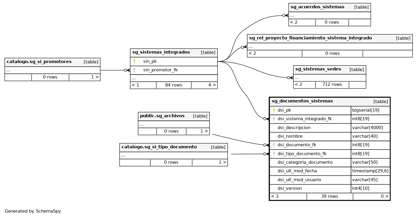
Columns
| Column | Type | Size | Nulls | Auto | Default | Children | Parents | Comments | |||
|---|---|---|---|---|---|---|---|---|---|---|---|
| dsi_pk | bigserial | 19 | √ | nextval('sistemas_integrados.sg_documentos_sistemas_dsi_pk_seq'::regclass) |
|
|
Número correlativo autogenerado. |
||||
| dsi_sistema_integrado_fk | int8 | 19 | null |
|
|
Llave foránea que hace referencia al sistema integrado. |
|||||
| dsi_descripcion | varchar | 4000 | √ | null |
|
|
Descripción del registro. |
||||
| dsi_nombre | varchar | 40 | √ | null |
|
|
Nombre del registro. |
||||
| dsi_documento_fk | int8 | 19 | √ | null |
|
|
Llave foránea que hace referencia al documento. |
||||
| dsi_tipo_documento_fk | int8 | 19 | √ | null |
|
|
Llave foránea que hace referencia al tipo de documento. |
||||
| dsi_categoria_documento | varchar | 50 | √ | null |
|
|
Categoría del registro. |
||||
| dsi_ult_mod_fecha | timestamp | 29,6 | √ | null |
|
|
Última fecha en la que se modificó el registro. |
||||
| dsi_ult_mod_usuario | varchar | 45 | √ | null |
|
|
Último usuario que modificó el registro. |
||||
| dsi_version | int4 | 10 | √ | null |
|
|
Versión del registro |
Indexes
| Constraint Name | Type | Sort | Column(s) |
|---|---|---|---|
| sg_documentos_sistemas_pkey | Primary key | Asc | dsi_pk |



