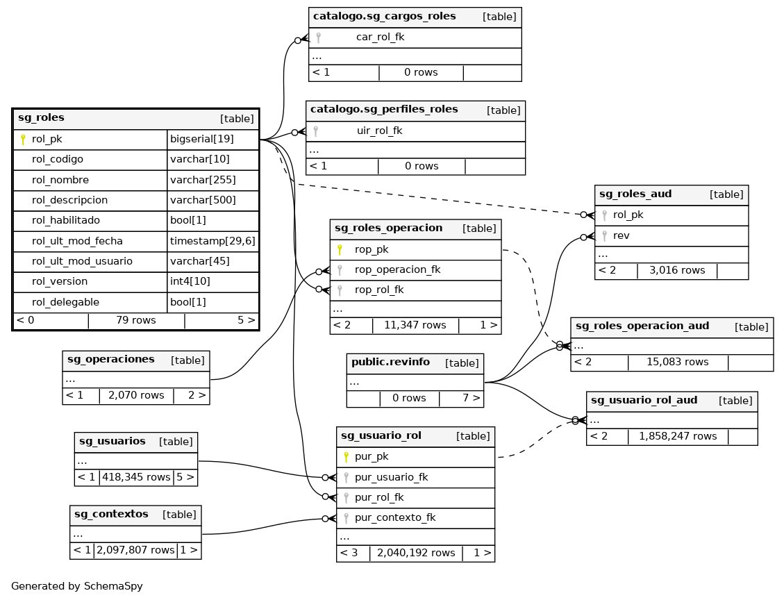
Columns
| Column | Type | Size | Nulls | Auto | Default | Children | Parents | Comments | |||||||||||||||
|---|---|---|---|---|---|---|---|---|---|---|---|---|---|---|---|---|---|---|---|---|---|---|---|
| rol_pk | bigserial | 19 | √ | nextval('seguridad.sg_roles_rol_pk_seq'::regclass) |
|
|
Número correlativo autogenerado. |
||||||||||||||||
| rol_codigo | varchar | 10 | √ | null |
|
|
Código del registro. |
||||||||||||||||
| rol_nombre | varchar | 255 | √ | null |
|
|
Nombre del registro. |
||||||||||||||||
| rol_descripcion | varchar | 500 | √ | null |
|
|
Descripción del registro. |
||||||||||||||||
| rol_habilitado | bool | 1 | √ | null |
|
|
Indica si el registro se encuentra habilitado(true) o inhabilitado(false). |
||||||||||||||||
| rol_ult_mod_fecha | timestamp | 29,6 | √ | null |
|
|
Última fecha en la que se modificó el registro. |
||||||||||||||||
| rol_ult_mod_usuario | varchar | 45 | √ | null |
|
|
Último usuario que modificó el registro. |
||||||||||||||||
| rol_version | int4 | 10 | √ | null |
|
|
Versión del registro. |
||||||||||||||||
| rol_delegable | bool | 1 | √ | null |
|
|
Indexes
| Constraint Name | Type | Sort | Column(s) |
|---|---|---|---|
| sg_roles_pkey | Primary key | Asc | rol_pk |
| rol_codigo_uk | Must be unique | Asc | rol_codigo |
| sg_rol_nombre_uk | Must be unique | Asc | rol_nombre |



