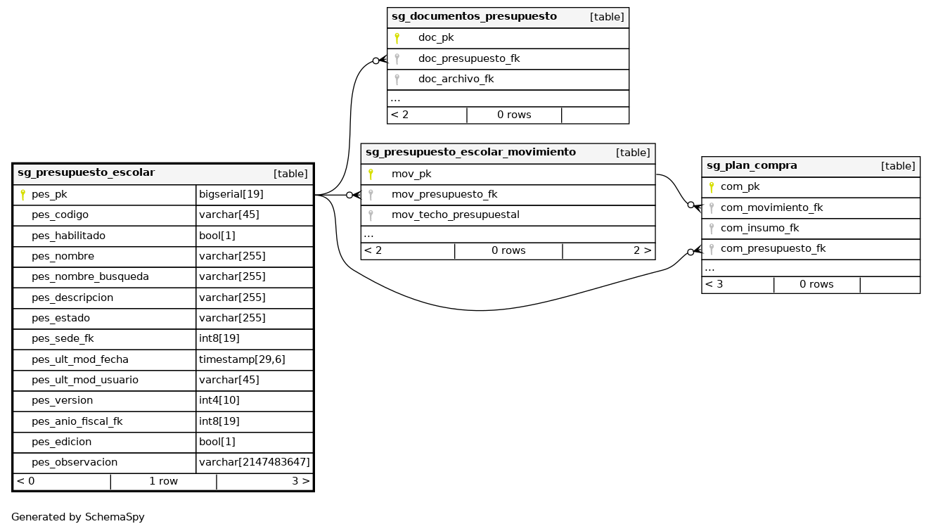
Columns
| Column | Type | Size | Nulls | Auto | Default | Children | Parents | Comments | |||||||||
|---|---|---|---|---|---|---|---|---|---|---|---|---|---|---|---|---|---|
| pes_pk | bigserial | 19 | √ | nextval('finanzas.sg_presupuesto_escolar_pk_seq'::regclass) |
|
|
Número correlativo autogenerado. |
||||||||||
| pes_codigo | varchar | 45 | √ | null |
|
|
Código del registro. |
||||||||||
| pes_habilitado | bool | 1 | √ | null |
|
|
Indica si el registro se ecuentra habilitado |
||||||||||
| pes_nombre | varchar | 255 | √ | null |
|
|
Nombre del registro. |
||||||||||
| pes_nombre_busqueda | varchar | 255 | √ | null |
|
|
Nombre del registro normalizado para búsquedas. |
||||||||||
| pes_descripcion | varchar | 255 | √ | null |
|
|
Nombre del registro normalizado para descripción. |
||||||||||
| pes_estado | varchar | 255 | √ | null |
|
|
Indica el estado del registros segun Enum |
||||||||||
| pes_sede_fk | int8 | 19 | √ | null |
|
|
Indica la llave de la sede a la que pertenece el Presupuesto |
||||||||||
| pes_ult_mod_fecha | timestamp | 29,6 | √ | null |
|
|
Última fecha en la que se modificó el registro. |
||||||||||
| pes_ult_mod_usuario | varchar | 45 | √ | null |
|
|
Último usuario que modificó el registro. |
||||||||||
| pes_version | int4 | 10 | √ | null |
|
|
Versión del registro. |
||||||||||
| pes_anio_fiscal_fk | int8 | 19 | √ | null |
|
|
Número de referencia a la llave primaria de un anio fiscal del registro. |
||||||||||
| pes_edicion | bool | 1 | √ | false |
|
|
Bandera que muestras si aplica a Edición |
||||||||||
| pes_observacion | varchar | 2147483647 | √ | null |
|
|
Indica las observaciones realizadas al registro. |
Indexes
| Constraint Name | Type | Sort | Column(s) |
|---|---|---|---|
| presupuesto_escolar_pkey | Primary key | Asc | pes_pk |
| pes_codigo_uk | Must be unique | Asc | pes_codigo |



