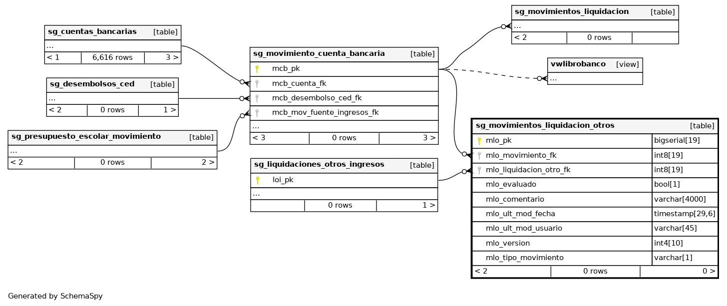
Columns
| Column | Type | Size | Nulls | Auto | Default | Children | Parents | Comments | |||
|---|---|---|---|---|---|---|---|---|---|---|---|
| mlo_pk | bigserial | 19 | √ | nextval('finanzas.sg_movimientos_liquidacion_otros_mlo_pk_seq'::regclass) |
|
|
Número correlativo autogenerado. |
||||
| mlo_movimiento_fk | int8 | 19 | null |
|
|
Número de referencia del movimiento de cuenta bancaria del registro. |
|||||
| mlo_liquidacion_otro_fk | int8 | 19 | null |
|
|
Número de referencia de la liquidacion de otro ingreso del registro. |
|||||
| mlo_evaluado | bool | 1 | √ | null |
|
|
Indica si el registro se encuentra correcto(true) o no correcto(false). |
||||
| mlo_comentario | varchar | 4000 | √ | null |
|
|
Comentario de la evaluación del registro |
||||
| mlo_ult_mod_fecha | timestamp | 29,6 | √ | null |
|
|
Última fecha en la que se modificó el registro. |
||||
| mlo_ult_mod_usuario | varchar | 45 | √ | null |
|
|
Último usuario que modificó el registro. |
||||
| mlo_version | int4 | 10 | √ | null |
|
|
Versión del registro. |
||||
| mlo_tipo_movimiento | varchar | 1 | √ | null |
|
|
Indica el tipo de movimiento del registro. |
Indexes
| Constraint Name | Type | Sort | Column(s) |
|---|---|---|---|
| sg_movimientos_liquidacion_otros_pkey | Primary key | Asc | mlo_pk |



