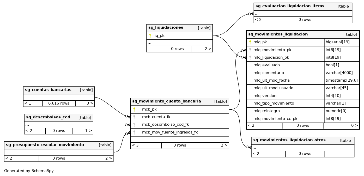
Columns
| Column | Type | Size | Nulls | Auto | Default | Children | Parents | Comments | |||
|---|---|---|---|---|---|---|---|---|---|---|---|
| mlq_pk | bigserial | 19 | √ | nextval('finanzas.sg_movimientos_liquidacion_mlq_pk_seq'::regclass) |
|
|
Número correlativo autogenerado. |
||||
| mlq_movimiento_pk | int8 | 19 | √ | null |
|
|
Número de referencia al movimiento del registro |
||||
| mlq_liquidacion_pk | int8 | 19 | null |
|
|
Número de referencia de la liquidación |
|||||
| mlq_evaluado | bool | 1 | √ | null |
|
|
Indica si el registro se correcto en la liquidacion (true) o incorrecto(false). |
||||
| mlq_comentario | varchar | 4000 | √ | null |
|
|
Comentario |
||||
| mlq_ult_mod_fecha | timestamp | 29,6 | √ | null |
|
|
Última fecha en la que se modificó el registro. |
||||
| mlq_ult_mod_usuario | varchar | 45 | √ | null |
|
|
Último usuario que modificó el registro. |
||||
| mlq_version | int4 | 10 | √ | null |
|
|
Versión del registro. |
||||
| mlq_tipo_movimiento | varchar | 1 | √ | null |
|
|
Indica el tipo de movimiento del registro. |
||||
| mlq_reintegro | numeric | 0 | √ | null |
|
|
Monto de reintegro del registro. |
||||
| mlq_movimiento_cc_pk | int8 | 19 | √ | null |
|
|
Número de referencia al movimiento de caja chica del registro. |
Indexes
| Constraint Name | Type | Sort | Column(s) |
|---|---|---|---|
| sg_movimientos_liquidacion_pkey | Primary key | Asc | mlq_pk |



