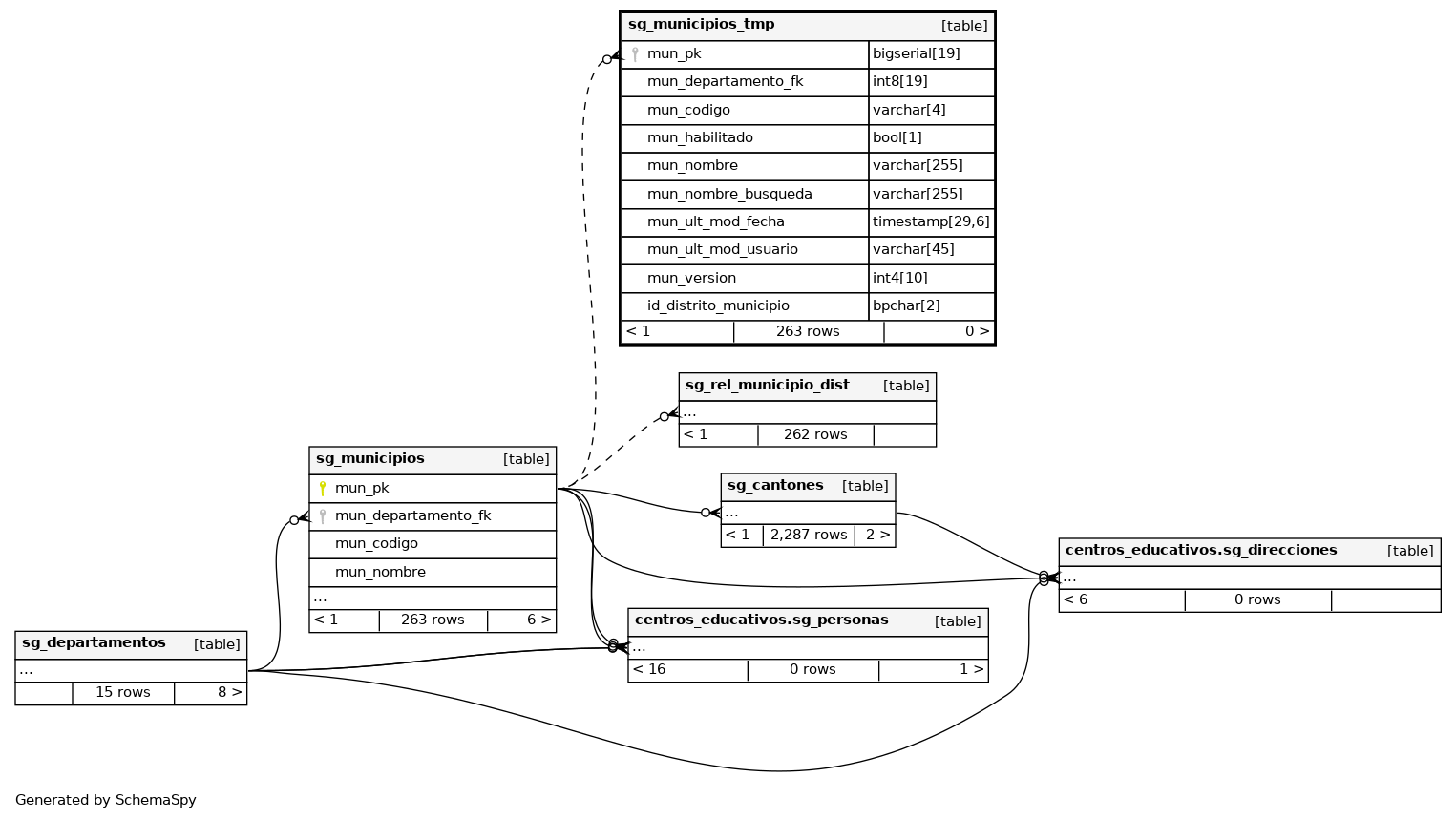
Columns
| Column | Type | Size | Nulls | Auto | Default | Children | Parents | Comments | |||
|---|---|---|---|---|---|---|---|---|---|---|---|
| mun_pk | bigserial | 19 | √ | nextval('catalogo.sg_municipios_tmp_mun_pk_seq'::regclass) |
|
|
|||||
| mun_departamento_fk | int8 | 19 | null |
|
|
||||||
| mun_codigo | varchar | 4 | √ | null |
|
|
|||||
| mun_habilitado | bool | 1 | √ | null |
|
|
|||||
| mun_nombre | varchar | 255 | √ | null |
|
|
|||||
| mun_nombre_busqueda | varchar | 255 | √ | null |
|
|
|||||
| mun_ult_mod_fecha | timestamp | 29,6 | √ | null |
|
|
|||||
| mun_ult_mod_usuario | varchar | 45 | √ | null |
|
|
|||||
| mun_version | int4 | 10 | √ | null |
|
|
|||||
| id_distrito_municipio | bpchar | 2 | √ | null |
|
|


