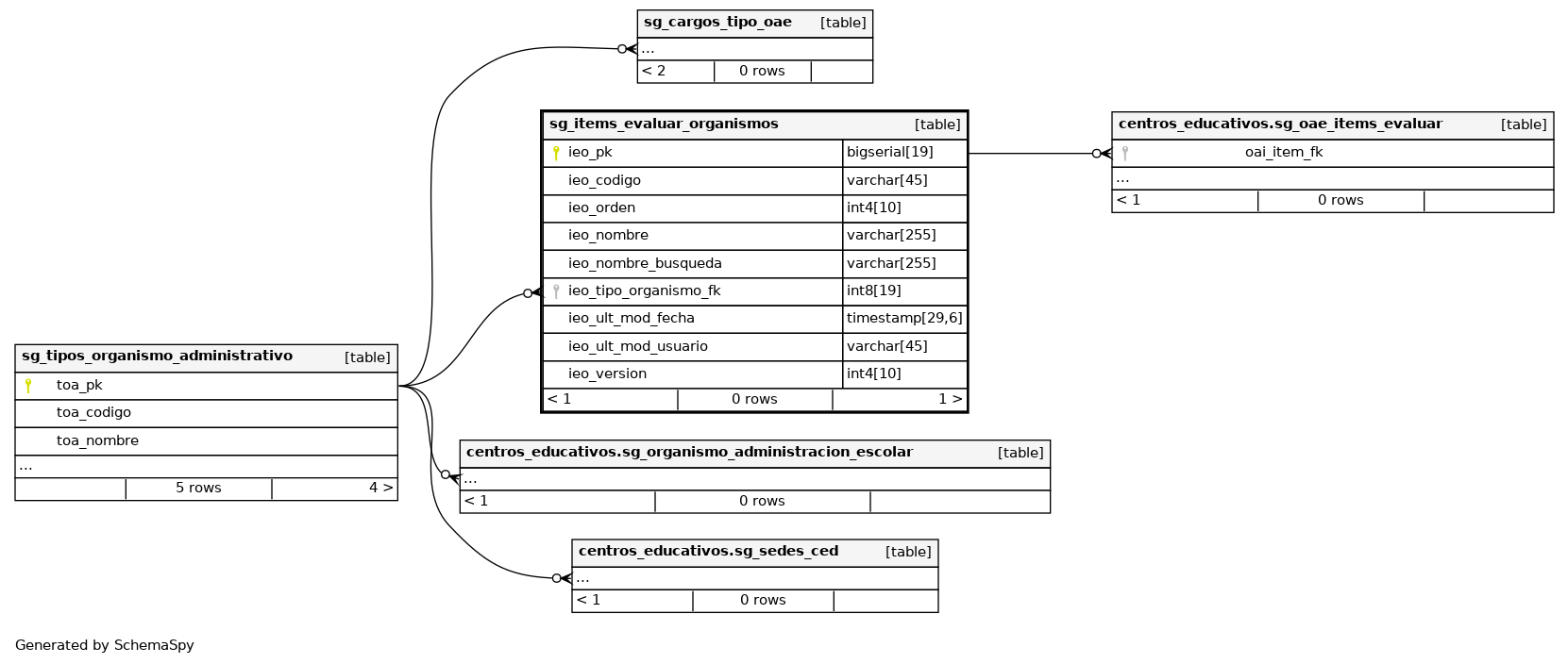
Columns
| Column | Type | Size | Nulls | Auto | Default | Children | Parents | Comments | |||
|---|---|---|---|---|---|---|---|---|---|---|---|
| ieo_pk | bigserial | 19 | √ | nextval('catalogo.sg_items_evaluar_organismos_ieo_pk_seq'::regclass) |
|
|
Número correlativo autogenerado. |
||||
| ieo_codigo | varchar | 45 | √ | null |
|
|
Código del registro. |
||||
| ieo_orden | int4 | 10 | √ | null |
|
|
Orden del registro. |
||||
| ieo_nombre | varchar | 255 | √ | null |
|
|
Nombre del registro. |
||||
| ieo_nombre_busqueda | varchar | 255 | √ | null |
|
|
Nombre del registro normalizado para búsquedas. |
||||
| ieo_tipo_organismo_fk | int8 | 19 | √ | null |
|
|
Llave foránea que hace referencia al tipo de organismo de administración escolar. |
||||
| ieo_ult_mod_fecha | timestamp | 29,6 | √ | null |
|
|
Última fecha en la que se modificó el registro. |
||||
| ieo_ult_mod_usuario | varchar | 45 | √ | null |
|
|
Último usuario que modificó el registro. |
||||
| ieo_version | int4 | 10 | √ | null |
|
|
Versión del registro. |
Indexes
| Constraint Name | Type | Sort | Column(s) |
|---|---|---|---|
| sg_items_evaluar_organismos_pkey | Primary key | Asc | ieo_pk |
| ieo_codigo_uk | Must be unique | Asc | ieo_codigo |
| ieo_nombre_uk | Must be unique | Asc | ieo_nombre |



