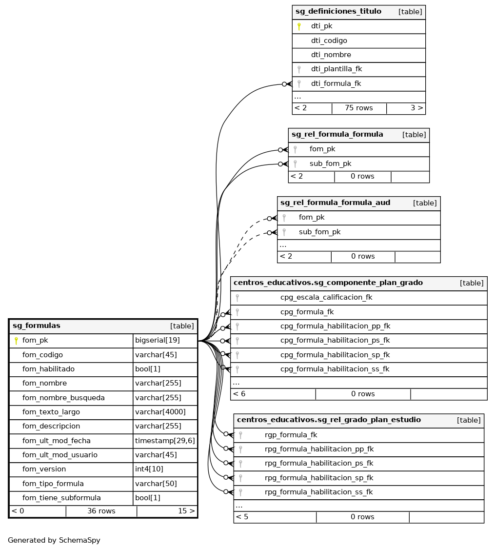
Columns
| Column | Type | Size | Nulls | Auto | Default | Children | Parents | Comments | |||||||||||||||||||||||||||||||||||||||||||||
|---|---|---|---|---|---|---|---|---|---|---|---|---|---|---|---|---|---|---|---|---|---|---|---|---|---|---|---|---|---|---|---|---|---|---|---|---|---|---|---|---|---|---|---|---|---|---|---|---|---|---|---|---|---|
| fom_pk | bigserial | 19 | √ | nextval('catalogo.sg_formulas_fom_pk_seq'::regclass) |
|
|
Número correlativo autogenerado. |
||||||||||||||||||||||||||||||||||||||||||||||
| fom_codigo | varchar | 45 | √ | null |
|
|
Código del registro. |
||||||||||||||||||||||||||||||||||||||||||||||
| fom_habilitado | bool | 1 | √ | null |
|
|
Indica si el registro se encuentra habilitado(true) o inhabilitado(false). |
||||||||||||||||||||||||||||||||||||||||||||||
| fom_nombre | varchar | 255 | √ | null |
|
|
Nombre del registro. |
||||||||||||||||||||||||||||||||||||||||||||||
| fom_nombre_busqueda | varchar | 255 | √ | null |
|
|
Nombre del registro normalizado para búsquedas. |
||||||||||||||||||||||||||||||||||||||||||||||
| fom_texto_largo | varchar | 4000 | √ | null |
|
|
Texto largo del registro. |
||||||||||||||||||||||||||||||||||||||||||||||
| fom_descripcion | varchar | 255 | √ | null |
|
|
Descripción del registro. |
||||||||||||||||||||||||||||||||||||||||||||||
| fom_ult_mod_fecha | timestamp | 29,6 | √ | null |
|
|
Última fecha en la que se modificó el registro. |
||||||||||||||||||||||||||||||||||||||||||||||
| fom_ult_mod_usuario | varchar | 45 | √ | null |
|
|
Último usuario que modificó el registro. |
||||||||||||||||||||||||||||||||||||||||||||||
| fom_version | int4 | 10 | √ | null |
|
|
Versión del registro. |
||||||||||||||||||||||||||||||||||||||||||||||
| fom_tipo_formula | varchar | 50 | √ | null |
|
|
|||||||||||||||||||||||||||||||||||||||||||||||
| fom_tiene_subformula | bool | 1 | √ | false |
|
|
Indexes
| Constraint Name | Type | Sort | Column(s) |
|---|---|---|---|
| sg_formulas_pkey | Primary key | Asc | fom_pk |
| fom_codigo_uk | Must be unique | Asc | fom_codigo |
| fom_nombre_uk | Must be unique | Asc | fom_nombre |



